AltiSoft: Advanced Telephony Solutions

+7 (926) 629-2861, info@altisoft.ru | WhatsApp | Telegram

MultiRecord: Advanced Call Recording for Avaya, Siemens, Cisco and SIPRec

Mass Notification System: Comprehensive Communication Platform

Our Mass Notification System is built on the same technological platform as MultiRecord, ensuring a robust and reliable foundation. It's designed to streamline the process of notifying large groups of people via phone, SMS, email, or fax.

Fax Server: Network Fax Services for Companies

Our Fax Server provides reliable and efficient network fax services for employees, offering seamless integration into corporate environments.

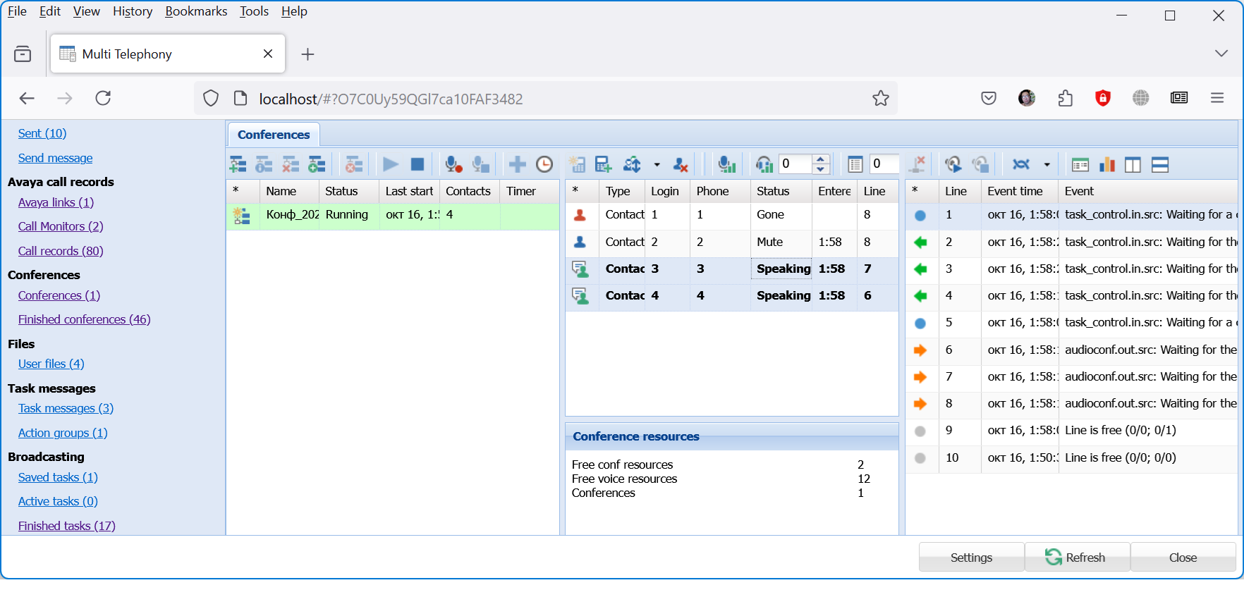
Audio Conferencing Solution: Advanced Multi-Party Conferences

Our Audio Conferencing solution enables seamless multi-party phone conferences, bringing together an arbitrary number of participants into a single call.

Dialogic HMP Licenses

We offer Dialogic HMP licenses with fast replacement and modification services for both Windows and Linux platforms.

Latest News

2024: New Features in Our Call Recording System

We have enhanced our call recording system with new capabilities, including advanced analytics and support for additional PBX systems.

2023: Expanded Support for Dialogic HMP Licenses

We now offer even faster processing times for license replacements and modifications, ensuring minimal downtime for your operations.

2022: Launch of Our Mass Notification System

Our mass notification system is now live, providing a robust solution for multi-channel communication to large groups of recipients.